Star CCM+案例—对称钝状体的跨声速风洞流场-02
2023年8月30日 13:13--图文教程--
风洞钝状体流场
-Star CCM+流程案例-
第二部分
03
流程解析
▓ 网格生成
❆ 采用Automated Mesh(自动网格)进行网格生成;
❆ 选择适当的网格生成器;
✦ Surface Remesher_表面重构;
✦ Polyhedral Mesher_多面体网格生成器;
✦ Prism Layer Mesher_棱柱层网格生成器;
❆ 设置默认网格控制;
✦ Base Size_基础尺寸:0.01m;
✦ Number of Prism Layers_棱柱层(边界层)层数:5层;
✦ 其他保持默认设置即可;
❆ 设置自定义网格控制;
✦ 禁用滑移壁面棱柱层网格的生成;
✦ 为了更好的定义钝状体,对钝状体进行网格加密控制,即新建一个Surface Control作用于Inner_wall面,并将其_Minimum Surface Size(即最小表面尺寸)设置为Custom(自定义),采用绝对值表示,数值设置为0.001m;
❖ 此处禁用边界层的滑移壁面就是风洞的外壁面,后面会设置滑移壁面边界条件,因此不需要边界层;
❆ Generate Surface Mesh_生成面网格;
❆ GenerateVolume Mesh_生成体网格;
✦ 体网格生成后大概如上图所示,对网格生成及Scene(场景)部分存在疑问的小伙伴,可翻阅先前篇章《Star CCM+网格生成案例—多零部件热交换器》,详细介绍了Automated Mesh(自动网格)功能及Scene(场景)的使用;
✦ 本篇章意在对Star CCM+的仿真流程进行一个基本介绍,网格类型选择、网格质量等在此便不再赘述了,以后有机会再行分享;
▓ 选择物理模型
❆ 展开左侧结构树_Continua_选中Physics 1_右键_Select Models_进入Model Selection(模型选择)选项卡_
❆ 此时已默认选择了Three Dimensional(三维)、Solution Interpolation(解算方案差值);
✦ Solution Interpolation(解算方案差值)显示不被其他模型需要,可以暂时先留着,如果选择完所有模型后仍然不被其他模型需要可再行删除;
✦ 要反向进行(即删除)部分或所有模型的选择流程,只需在Enabled Models区域(即上图右侧)清除希望禁用的模型的复选框(即取消勾选);
✦ 勾选Auto-select recommended models(自动选择推荐模型)后,对话框可以在用户做出选择时自动选择某些默认模型,从而引导用户完成整个模型选择过程;
❆ 本案例流体为理想气体(空气),因此请从Material(材料)组合框中选择Gas(气体);
❆ Flow组合框中选择Coupled Flow(即耦合流);
✦ 由于勾选了Auto-select recommended models(自动选择推荐模型),选择Coupled Flow(即耦合流)后自动选择了Gradients(即梯度);
❆ Equation of State组合框中选择Ideal Gas(理想气体);
❆ Time组合框中选择Steady(稳态);
❆ Viscous Regime组合框中选择Turbulent(湍流);
✦ 自动选择了Reynolds-Averaged Navier-Stokes(雷诺平均纳维-斯托克斯模型);
❆ Reynolds-Averaged Turbulence组合框中选择K-Epsilon Turbulence(K-Epsilon湍流);
✦ 自动选择了Realizable K-Epsilon Two-Layer(可实现的K-Epsilon两层);
✦ 自动选择了Wall Distance(壁面距离);
✦ 自动选择了Two-Layer All y+ Wall Treatment(两层全y+壁面处理模型);
❆ 开始自动选择的Solution Interpolation(解算方案差值)仍显示不被其他模型需要,删除该模型;
❆ 最后所选择模型如上图所示,单击关闭;
✦ 选择完模型后,Physics 1由灰色变成蓝色;
✦ 软件版本、设置、模型、相关操作等差异可能致使刚进入Model Selection(模型选择)选项卡时,软件自动选择好的模型会有所差异,不需要的模型最后删除即可;
❂ 关于为什么选择这些模型?涉及较广,博主对这个领域了解不多,本篇章意在介绍Star CCM+的分析流程,便不再赘述了;
▓ 设置初始条件
❆ 连续体的初始条件用于指定模拟的初始场数据;
✦ 每个模型都需要足够的信息,以便在模拟开始时,模型的主要变量在整个计算域中都设为合理值;
✦ 使用初始条件所设置的典型物理量包括压力、温度、速度分量和湍流量等;
✦ 对于某些模型,如湍流模型,可选择更便捷的指定信息的选项,例如,湍流强度和湍流粘度比可取代湍动能和湍流耗散率。
❆ 在稳态模拟中,求解不依赖于初始场即可收敛;
✦ 但初始场会影响收敛速度,并影响消耗的计算资源;
✦ 因此指定合理的初始条件和值是非常重要的,尤其是当物理条件比较复杂时;
❆ 本案例中的滞止入口边界具有与马赫数0.75对应的条件,等效自由流速度约为300m/s,即用于初始化速度场的值;
❆ 通过左侧结构树展开_Continua_Physics_Initial Contiditions_
❆ 选择Velocity并将其值设置为 [300.0, 0.0, 0.0];
❆ 选择Turbulent Viscosity Ratio(湍流粘度比)设置为50;
✦ 该值与在滞止边界条件中设置的湍流粘度比相同;
▓ 定义区域连续体
❆ 展开结构树_Regions_选中bluntBody并将其属性栏中的Physics Continuum设置为之前设置的Physics 1;
❆ 本案例仅有一个名为bluntBody的Region(区域),同时也仅定义了一个名为Physics 1的Continues(连续体);
✦ 用户可以定义多个连续体,并且为每个区域指定一个不同的连续体;
✦ 一个连续体可以与一个或多个区域相关联;
✦ 连续体也可以被闲置(即定义后不与任何区域相关联);
✦ 通俗来说就是定义了一个连续体但是并没有用到,可以就单纯的放在那里不进行删除,并不会对模拟有什么影响;
▓ 设置边界条件/数值
❆ 之前已经明确的给出了边界类型(壁面、滞止进口等),但模型还需要更多的信息,边界条件便提供了此类信息;
✦ 比如壁面边界类型,条件可指定该壁面是非滑移壁面、 滑移壁面或者移动壁面,条件还能表明是应用指定的温度( 狄利克雷)作为热边界条件, 还是应用指定的热通量(诺伊曼)作为热边界条件;
❆ 边界类型和边界条件会告诉模型如何处理边界(或区域和界面),但仍缺少实际的数据, 数值便是提供了此类输入;
✦ 用户需要根据在条件节点作的选择添加数值节点;
❆ 本案例中为了使入口处马赫数约为0.75,使用等熵关系确定给定总温度下的入口总压力和出口静压;
✦ 如果出口静压等于一个大气压(绝对值),并且静态温度为300K,则入口总压力为164904Pa(绝对值),入口总温度为344.8K;
✦ 边界值指定为表压,使用默认参考压力101325Pa(一个大气压),因此将入口总压力设置为63579Pa(表压);
✦ 出口静压为0Pa(表压),即默认值,不需要额外设置;
❖ 本篇章意在介绍Star CCM+的模拟流程,不明白马赫数0.75与压力、温度关系的小伙伴也无需执着,术业有专攻,博主对这个领域接触也很少,知道所需要设置的边界条件和数值即可,对参考压力、表压及绝对值等存在疑问的小伙伴可翻阅博主之前的篇章;
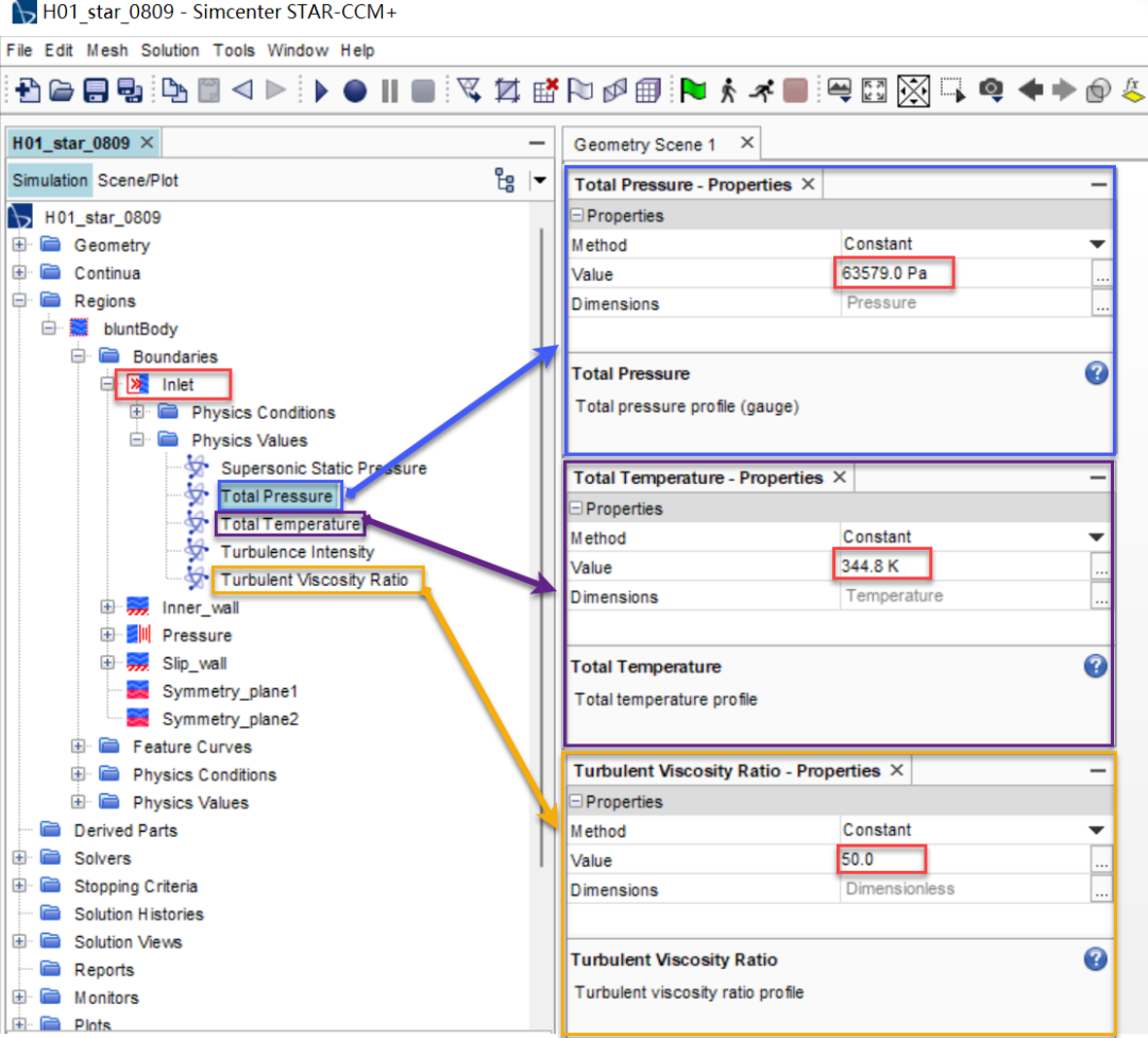
❆ 展开结构树_Regions_bluntBody_Boundaries_Inlet_Physics Values并进行相关设置_
✦ 设置Total Pressure(总压力)为63579Pa;
✦ 设置Total Temperature(总温度)为344.8K;
✦ 设置Turbulent Viscosity Ratio(湍流粘度比)为50;
❂_本案例也可接受默认的湍流设置;
❆ 在风洞中模拟体,将上边界(即风洞外边界)设为滑移壁面,就不必求解此壁面上的边界层;
❆ 展开结构树_Regions_bluntBody_Boundaries_Slip_wall_Physics Conditionss并进行相关设置_
✦ 将Shear Stress Specification(剪应力指定)方式设置为Slip(滑移);
▓ 设置求解参数/停止条件
❆ 求解参数保持默认;
❆ 为模拟设置适当的停止条件;
❆ 本案例通过采用最大步数300步来停止模拟;
✦ 求解不会在此迭代次数内收敛;
✦ 求解的运行不会超过300次迭代,除非更改或禁用此停止条件;
▓ 可视化求解
❆ 用户可以通过创建场景来显示模拟结果;
✦ 并且随着模拟的不断推进,这些场景也会随之更新;
❆ 本案例便是通过设置标量场景来实现马赫数可视化的;
❆ 通过左侧结构树_Scenes_右键_New Scene_Scalar_创建一个标量场景;
❆ 展开该标量场景,将Scalar 1的Parts(部件)设置为Symmetry_plane1,即该场景所显示的是Symmetry_plane1上的某一标量;
❆ 通过结构树_Scenes_Scalar Scene 1_Scalar 1_Scalar Field_将Function(函数)设置为Mach Number(马赫数)-Lab Reference Frame(基准参考系);
✦ 可通过搜索框搜索“Mach”快速定位;
✦ 通过右键点击图形区域的图例也可以将函数切换成所需要的马赫数;
❆ 取消轮廓线的显示会有更好的观感;
❆ 本案例对于贯穿钝状体中心的水平和垂直平面都是对称的,为了降低计算成本,我们仅选取了实际流场的1/4,但是我们可以通过采用对称重复转换在图形区域创建模型的镜像图像,以达到更完整的视觉显示效果;
✦ 在Scalar 1的属性栏中,将Transform项选择为Symmetry_plane2 1;
❆ 可在Color Bar的属性栏更改颜色带设置,以达到更好的显示效果;
▓ 模拟进度监视
❆ STAR-CCM+能在求解发展过程中,动态地监视相关的变量;
✦ 创建报告以定义相关的变量和要监视的区域零部件;
✦ 利用该报告定义监视器,以控制更新频率和归一化特征;
✦ 利用该监视器创建X-Y绘图;
❆ 本案例中,可沿流体的 x 方向监视对体的作用力, 它其实就是总曳力;
❆ 通过结构树_Reports_右键_New Report_AMG Cycles……_Force Coefficient_创建一个力系数报告;
❆ 在其属性栏进行相应设置;
✦ 设置Direction(方向)为[1.0,0.0,0.0],即拖曳力方向沿X轴的方向;
✦ 设置Reference Density(参考密度)为1.277kg/m³,即自由流空气密度;
✦ 设置Reference Velocity(参考速度)为264.6m/s,即入口速度;
✦ 设置Reference Area(参考面积)为0.000161269m²,即模拟使用的四分之一钝状体沿拖曳力方向的投影面积;
✦ 设置Parts为Inner_wall,即内壁面边界;
✦ 或者可通过将Regions_bluntBody_Boundaries_下的Inner_wall拖拽到Reports下的Force Coefficient 1中;
❆ 通过选中刚创建的Force Coefficient 1_右键_Create Monito and Plot from Report,即根据报告创建监视器和绘图;
✦ 该操作在Monitors(监视器)节点下创建Force Coefficient 1 Monitor(即力系数1监视器)节点;
✦ 此模拟树分支内的现有Monitors(监视器)是来自模型使用求解器的残余监视器;
✦ 选中监视器节点后,可以通过属性栏查看监视器的默认设置;
✦ 运行求解时,这些设置在每次迭代时都会更新绘图;
✦ 除了Monitors(监视器)节点以外,还会在Plots(绘图)节点创建Force Coefficient 1 Monitor Plot(即力系数1监视器绘图)节点;
❆ 绘图创建的同时已经自动在图形区域打开了,如果没有可通过以下途径打开;
✦ 双击结构树_Plots下的Force Coefficient 1 Monitor Plot;
✦ 选中结构树_Plots下的Force Coefficient 1 Monitor Plot并通过右键_Open_打开;
❆ 求解器开始运行后,拖曳力系数会自动更新此绘图显示;
▓ 运行模拟
❆ 通过菜单栏_Solution_Run或者工具栏运行模拟;
❆ 运行期间,可通过菜单栏_Solution_Stop或者工具栏停止模拟过程;
✦ 终止模拟后,可通过菜单栏_Solution_Run或者工具栏继续运行模拟,如果未完成, 则模拟将继续,直至符合300次迭代的停止标准;
✦ 可根据自己的需要,停止-修改参数-继续运行模拟;
❆ 可通过图形窗口随时查看计算的收敛情况;
▓ 后处理
❆ 判定收敛后,可根据个人需要进行后处理操作,包括查看云图、数据及生成曲线等;
❆ 本篇章意在介绍Star CCM+的模拟流程,其后处理篇幅较长,在此便不再赘述了,之后有机会再行分享。
工程师必备
- 项目客服
- 培训客服
- 平台客服
TOP




















