
HPC在仿真分析中发挥着重要的作用,足够的软硬件资源可以更好地支持项目开发。但通常HPC都是搭建在Linux系统下的,需要在linux系统下配置对应的仿真分析软件,如lsdyna、nastran、ABAQUS、optistruct、star-ccm+等等。提交计算也是需要开发Windows用户界面,或者通过其他客户端工具如PuTTY等。当然还可以通过命令直接提交的方式。
以上针对仿真分析是可以满足工作需求的,但对于多学科优化工作而言,往往会遇到一些问题。
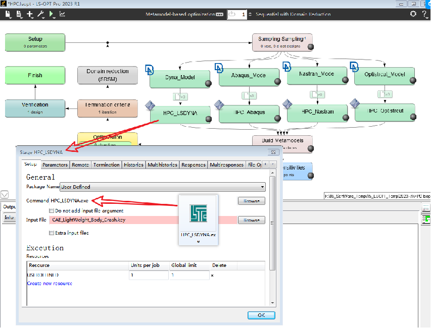
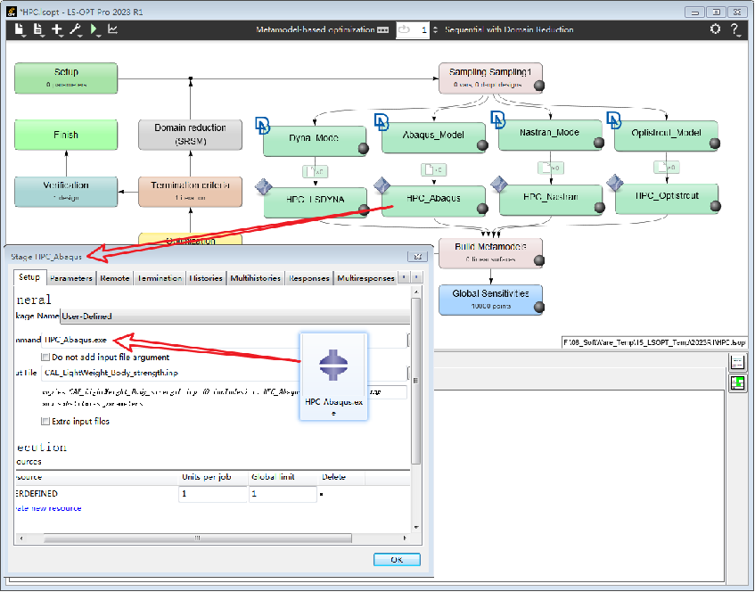
仿真分析最后的计算通常只需要提交命令进行计算即可。而多学科优化分析往往需要配置优化流程,包括输入文件解析、输出文件解析、求解设置,文件传递等等设置。这一系列操作往往都是需要在GUI界面下完成。因此,为了顺利进行多学科优化分析,也需要将优化软件配置在HPC系统上,并设置好调用有限元求解器、文件传递等等系列问题。
诚然,有些多学科优化软件是支持配置在HPC系统上的,但这往往需要比较繁琐的设置,并且门槛较高,需要较为专业的支持(正版软件的待遇--请支持正版软件)
。
如果没有办法解决这个问题,那么即使有再多核数的HPC,也无法将多学科优化分析的作用发挥出来。
那么,有没有一种更为简单的方法,可以让多学科优化软件可以同配置调用本地求解器的方式一样来调用HPC上的求解器来进行多学科联合仿真优化呢?答案是肯定的。
为了实现上面的目的,需要解决两个主要问题:一个是在本地调用HPC上的求解器进行求解计算,另一个是文件的上传和下载。
我这里,开发了不同有限元求解器的接口软件,包括lsdyna、nastran、ABAQUS和Optistruct。这几个是比较常用的结构分析软件,其他软件可以用同样的方法进行。

使用以上开发的有限元分析软件接口,可以实现以下功能:
1。用于常规提交计算:使用这些接口软件可以直接在本地提交计算。
2。用于多学科优化分析计算:使用这些软件接口可以直接在本地机上使用多学科优化软件进行联合优化仿真配置,就像调用本地求解器一样。
以上软件接口解决了优化软件无法调用HPC求解器进行联合仿真的问题,将多学科优化手段与HPC硬件进行完美结合,更好地发挥多学科优化的作用。




LSOPT




Optimus




modefrontier

Heeds


HPC上没给你配置Isight、optimus、heeds、modefrontier、lsopt、hyperstudy?这下好了,你没有借口不继续干活了。
以上只是举个简单的例子,具体调用HPC求解器的命令还需要结合实际情况进行设置即可。比如后面是否需要添加额外的参数。
文章来源:cae数值优化轻量化