Ansys电池管理系统BMS解决方案
2022年9月8日 16:08
当前面临的挑战
汽车电气化已逐渐成为主流趋势,三电系统软件复杂度日益增加,如何提高开发效率?
车载安全性、合规性要求日益严苛,在满足合规性的同时,如何降低研制活动的合规成本?
-符合ASIL D认证要求的BMS,基于模型的设计与代码生成
-基于模型的安全分析
-多物理场的电池仿真
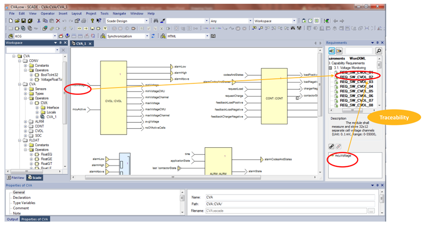
设计和需求追溯
BMS系统架构设计
Ansys SCADE Architect
BMS模型
-正向层次化设计
-图形化建模&仿真
-模块化设计&验证
-易于重用&维护
-C和Ada认证代码自动生成器(DO-178C,EN 50128,ISO 26262 ASIL D,IEC 61508)
-使嵌入式代码生成和测试成本降低50%以上
-完整展示如何使用SCADE工具链开发电池管理系统
-可以从Ansys Store免费下载使用
基于模型重构12V启动电池管理系统
客户目标
-探索和验证基于模型的解决方案来应对客户和市场对BMS系统基于模型化开发和安全等级不断提高的要求
-通过自动生成代码提高代码生成质量和安全性,降低符合高安全等级BMS的设计和验证成本
-采用模型仿真提高软件的调试效率,降低对硬件的依赖
Ansys解决方案
-提供模型设计、检查、仿真集成的开发环境(Ansys SCADE Suite)
-提供通过第三方认证机构认证的符合ISO 26262 ASIL-D安全标准的自动代码生成器(Ansys SCADE KCG)
-提供执行基于需求的功能测试和获取模型及代码覆盖率的集成验证环境(Ansys SCADE Test)
-提供模型和需求的双向追朔以及合规的文档生成器(Ansys SCADE LifeCycle)
客户价值
-Ansys SCADE完全支持对客户现有BMS架构进行基于模型的重构和扩展
-自动生成的代码质量高,能够保证模型和代码的一致性,符合ISO 26262 ASIL-D认证要求,编译更流畅,没有警告产生
-自动生成的代码的目标环境集成非常方便,易于代码改进和维护
-采用Ansys SCADE 提供的基于模型的自上而下的仿真环境和手段可以在PC上就系统的调试和验证软件功能,极大降低了对硬件的依赖
-相比Simulink,SCADE提供的状态机设计更加直观和高效,更贴近软件人员的思维,非常适合BMS的软件设计;且生成代码配置简单,易于上手,一致性好
客户目标
-选取BMS温度/电压模块来探索符合AUTOSAR的基于模型的替代解决方案来应对客户和市场对BMS系统安全等级不断提高的要求
-必须能重用现有的Simulink的模型,降低引入成本
-必须能和现有的工具链方便协作、快速的融入现有的工作流程
-提高自动生成代码的质量和执行效率
Ansys解决方案
-提供Simulink模型到SCADE模型的双向转换工具,重用现有Simulink模型 (ANYSY SCADE Simulink Importer)
-支持ARXML引入和导出,支持AUTOSAR SWC的架构设计, 并同步到详细设计(ANYSY SCADE Architect)
-转换模型的优化改进,新模型的设计、仿真(ANYSY SCADE Suite)
-提供符合AUTOSAR标准且经过第三方认证机构认证的满足ISO 2626 ASIL-D安全等级的代码生成器(Ansys SCADE KCG and ANSYS ACG)
客户价值
-Ansys SCADE完全满足现有BMS软件的AUTOSAR研制要求,和现有工具协同方便,能够容易的融入现有开发流程
-可以重用现有的基于Simulink的大部分模型,转换效率高
-Ansys SCADE状态机的设计更加合理,使用更直观,非常适合BMS的软件开发
-Ansys SCADE生成代码质量更高,直接符合ISO 26262 ASIL-D安全等级,代码编译没有警告,且代码生成配置简单,一致性好,优于现有工具
客户目标
-降低认证成本并加快认证流程
-提高 V&V 活动效率
-提高软件质量和鲁棒性
Ansys解决方案
-自动生成满足ISO 26262 ASIL D要求的认证代码
-集成的基于模型的设计和测试工具套件
-软件模型覆盖意味着代码覆盖
客户价值
-设计阶段早期缺陷检测
-获得高质量确定性代码的高置信度
-删除模型和生成代码之间的背靠背测试
-移除额外的测试工具来检查不适合嵌入式代码的结构没有在设计中使用
Volkswagen / Battery Management Software
项目背景:改进电池管理系统软件测试
-电池管理是电动汽车的关键组件之一
-由于新一代电动汽车使用高功率电池,嵌入式软件的关键级别从 ISO 26262 ASIL B 提高到ASIL C 和 D
-这对软件开发过程施加了强大的约束,以确保可靠性
-软件开发过程应确保最高质量,同时降低开发成本
Ansys解决方案
-SCADE Suite 用于开发电池管理软件(BMS)功能设计并自动生成代码
-SCADE Test 用于软件验证和模型结构覆盖评估
-SCADE 保证使用相同的测试也完全覆盖代码,从而减少再次验证活动
项目价值
借助可信赖的符合ISO 26262标准的生成代码,消除了验证内部工具的需求
-保证模型和代码稳定
-通过快速测试执行 (x10) 改进验证活动,包括模型覆盖率
-已成功部署在量产车型中(ID.3 和 ID.4)。目前已有20个不同的项目使用 SCADE,目标是使用SCADE 100% 开发BMS系统
深圳市优飞迪科技有限公司成立于2010年,是一家专注于产品开发平台解决方案与物联网技术开发的国家级高新技术企业。
十多年来,优飞迪科技在数字孪生、工业软件尤其仿真技术、物联网技术开发等领域积累了丰富的经验,并在这些领域拥有数十项独立自主的知识产权。同时,优飞迪科技也与国际和国内的主要头部工业软件厂商建立了战略合作关系,能够为客户提供完整的产品开发平台解决方案。
优飞迪科技技术团队实力雄厚,主要成员均来自于国内外顶尖学府、并在相关领域有丰富的工作经验,能为客户提供“全心U+端到端服务”。
工程师必备
- 项目客服
- 培训客服
- 平台客服
TOP




















