5G邻区TAC配置问题导致无法触发定向迁移功能
2022年11月28日 14:52浏览:4557 评论:1 收藏:1
某现场反馈用SA 4G/5G互操作参数一键部署工具完成互操作策略入网后,发现4G到5G的定向重定向B1 MR能够正常上报,但是不能触发RRC Release,从而无法完成定向重定向。
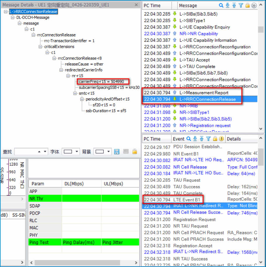
从基站测试信令来看,SA终端在LTE小区不断上报B1 MR,但是一直未能触发RRC Release流程,如下图所示,从而无法实现4G到5G重定向。
基站测试信令
最初怀疑有相关流程失败导致无法重定向,因此跟踪网管信令,如下图所示。网管信令未发现异常,与基站表现一致。
网管信令
进一步跟踪网管信令,如下图所示。
网管信令
核心网在Initial context setup req消息的handoverRestrictionList中仅携带了servingPLMN(46000),没有携带EqualPLMN和CNType。基站侧在初始测量重配中下发基于SA用户定向迁移的测量,对应measID=3,随后终端上报measID=3的MR对应PCI=581。
核查PCI581小区参数配置,发现5GS TAC配置为无效值,如下图所示。
PCI=581的小区参数配置
PCI=581对应的NR邻区“5GS TA码”配置为0xFFFF,导致基站侧收到SA用户定向迁移对应的B1 MR后,认为当前无SA小区,不做处理,从而导致无法触发定向重定向功能。
将5GS TAC修改为规划的TAC后,终端能够正常触发定向重定向功能,如下图所示。
修改参数复测
在完成SA 4G/5G互操作策略入网后,现场需要全网核查5GS TAC配置,避免配置为无效值导致无法触发定向重定向功能。
文章来源:中兴文档
技术邻APP
工程师必备
工程师必备
- 项目客服
- 培训客服
- 平台客服
TOP
2
1
1




















