企业标准化搭建之SOLIDWORKS Electrical绘图模板的创建
SOLIDWORKS Electrical软件具备标准化的条件,只要将一些通用的绘图环境制作为模板,并存储,在需要的时候便可快速装载,从而减少了重复性、不必要的工作量,提高画图效率还可以在一定范围内规范工程师操作。 因此,对于使用SOLIWORKS Electrical的企业来说,很有必要将自己企业的绘图模板绘制上传至SOLIDWORKS Electrical中。
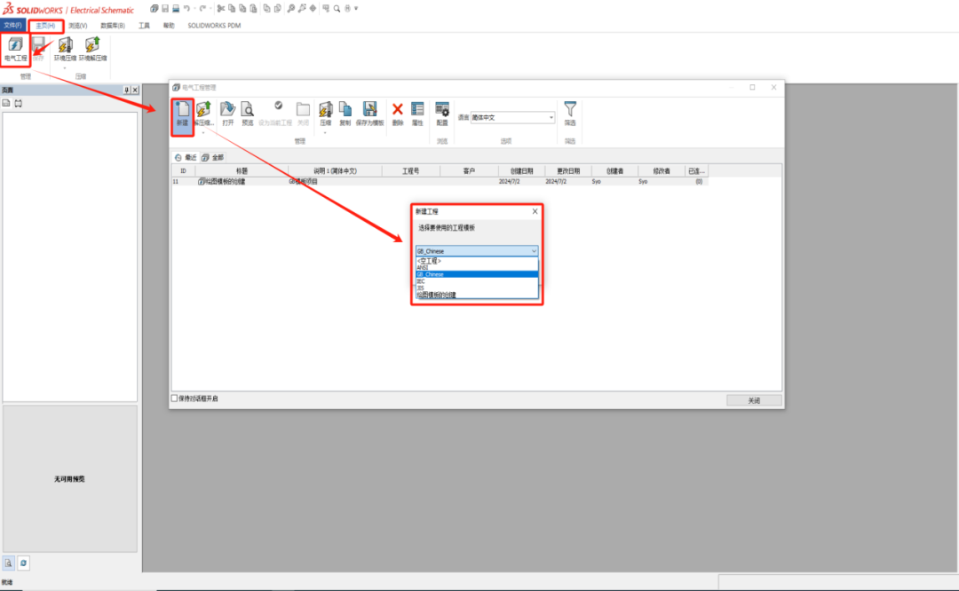
1打开电气工程
可以基于现有模板创建新的电气工程,或者打开现有的电气工程。
2 编辑电气工程的配置。
点击“电气工程”功能栏下的“配置”命令。
设置基本信息配置,之后的模板默认使用该基本信息配置。
设置图表配置,之后的模板默认使用该图表配置。
设置符号配置,之后的模板默认使用该符号配置。
设置属性配置,之后的模板默认使用该属性配置。
设置文字配置,之后的模板默认使用该文字配置。
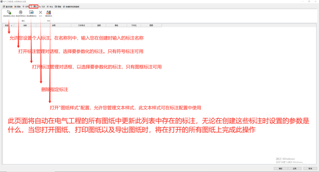
设置标注配置,之后的模板默认使用该标注配置。
设置图框配置,之后的模板默认使用该图框配置。
设置数据库与控制面板配置,之后的模板默认使用该数据库与控制面板配置。
3搭建模板文件架构
电气工程的文件层级划分从大到小分别为:文件集、文件夹、页面。页面也就是各种图纸类型包括原理图、布线方框图、2D机柜布局图等类型。所以可根据企业的标准及规范搭建文件架构
右键工程新建文件集,文件集下可以新建文件夹、页面。文件集可以用来分类或者管理不同的文件夹以及页面。
右键文件集新建文件夹或者页面,文件夹下可以新建页面。页面则分为了不同的图纸类型。
右键文件夹仍可以新建文件夹和页面,文件夹可以管理文件夹与页面。
4保存为模板
工程配置与文件架构搭建完成后,需要先关闭该工程才能保存为绘图模板。
选择工程,保存为模板。
保存为模板后,新建工程就可以选择模板,模板将会使用刚才设置好的工程配置与文件架构。
模板保存路径。
工程师必备
- 项目客服
- 培训客服
- 平台客服
TOP




















