[TechwizD和TX液晶显示软件] TechWiz LCD 1D应用:单畴VA显示模式
2026年3月26日 09:16浏览:712
VA模式是液晶显示器常见的几种显示模式之一,其特点是液晶分子垂直配向,这种面板对比度比较好,价格也比较便宜,通常用在电视上,接下来我们就来模拟一下简单的单畴VA结构
1. 堆栈结构
堆栈层及层信息
![[TechwizD和TX液晶显示软件] TechWiz LCD 1D应用:单畴VA显示模式的图1](https://q8.itc.cn/images01/20260326/96ea3a8ed55048c7846452e5db6a5e32.png)
2. 建模过程
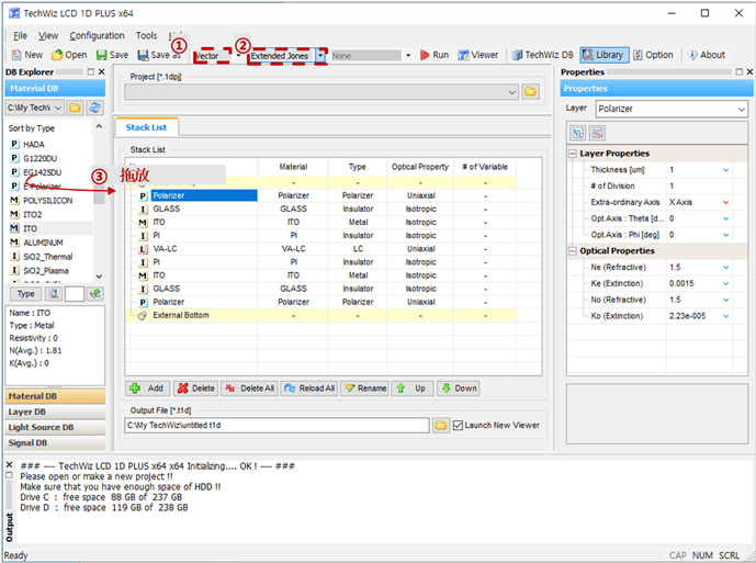
2.1创建堆栈结构
![[TechwizD和TX液晶显示软件] TechWiz LCD 1D应用:单畴VA显示模式的图2](https://q4.itc.cn/images01/20260326/a95ef65dc60d43e9a773d371c90d3c1d.png)
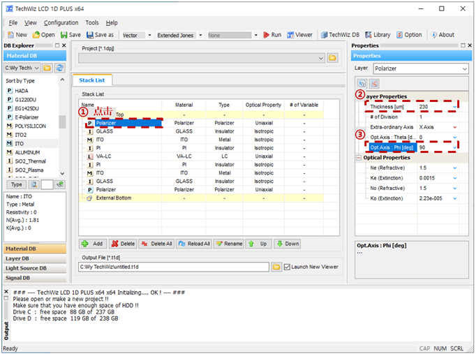
2.2更改参数设置
![[TechwizD和TX液晶显示软件] TechWiz LCD 1D应用:单畴VA显示模式的图3](https://q8.itc.cn/images01/20260326/97d27d43ade340daaec98b5e5c6e3a77.png)
3. 结果分析
3.1电压与透过率关系曲线
![[TechwizD和TX液晶显示软件] TechWiz LCD 1D应用:单畴VA显示模式的图4](https://q2.itc.cn/images01/20260326/5aedb38900754be382a11f49e91b9e51.png)
3.2视角透过率的极坐标图
![[TechwizD和TX液晶显示软件] TechWiz LCD 1D应用:单畴VA显示模式的图5](https://q2.itc.cn/images01/20260326/ffcecc72c2e14227b439c5e4e0b10354.png)
技术邻APP
工程师必备
工程师必备
- 项目客服
- 培训客服
- 平台客服
TOP




















