「EDF开源CAE」YACS和OpenTURNS在核电站事故研究中的耦合应用
2021年9月18日 18:14SALOME是一款由法国电力集团(EDF)、法国原子能和替代能源委员会(CEA)和Open CASCADE三方合作开发的开源工业仿真平台,包含仿真前处理和后处理所需的多种数值工具。平台提供一套完整的解决方案,涵盖从原始输入数据导入、几何与网格模型建立、到计算结果可视化和后处理分析的一整套流程,在此过程中实现各个辅助性分析模块(如数据同化辅助模拟,不确定性分析,计算流程管理,计算资源定义等)与求解模块的实时数据交换和多物理场求解器耦合运行。
核电站严重事故在国际原子能机构(IAEA)的定义是“对人类,环境和设施造成重大不可逆影响的事件”,对此更为通俗的理解或者描述就是堆芯熔毁(Core Meltdown)所造成的核泄露事故。历史上曾造成重大影响的核电站安全事故包括1979年美国宾州三里岛核泄露事故,1986年苏联切尔诺贝利核事故以及最近的2011年日本福岛第一核电站核泄漏事故。由于其所造成的严重影响,对于核电站严重事故预防及应对策略的研究成为当下核电研究最为重要的课题之一。
从已然荒废的乌克兰普里皮亚季市遥望切尔诺贝利核电站
一种较为典型的核电站严重事故的情景回顾如下:首先由于某些原因(天灾或人祸)所导致反应堆冷却系统失灵(下图1处),随即导致安全壳内反应堆压力容器熔毁(下图2处),熔融物质最后破坏安全壳结构,造成核裂变物质泄漏,引发重大安全事故(下图3处)。由于引发核安全事故的原因十分复杂,因此在相关研究中经常使用不确定性分析的方法来进行例如不同操作条件或环境的对核安全的敏感性分析,找出最有可能导致严重事故的情景并提出针对性解决方案,以及最终测试解决方案在复杂条件变换下的可靠性等方面的研究。
不确定性分析由于涉及到多个参数的多种组合情况,因此经常需要很多次实验才能完成,这样即使对数值模拟计算来说也需要十分长的时间。在这种情况下之前介绍的实验设计(OpenTURNS)以及并行和耦合并行计算管理(YACS)就很有用了。在接下来的案例中我们将介绍利用Salome YACS和Salome OpenTURNS模块耦合核安全严重事故分析软件MAAP的应用案例。
Salome的YACS模块针对OpenTURNS模块有专门的适配函数,可以允许在高性能并行机上进行并行运算管理。一般来说利用YACS和OpenTURNS进行耦合并行运算首先需要在本地定义好实验以及计算流程,随后交由并行机计算,最终得出可视化结果和分析。接下来我们将逐一介绍每一个步骤。
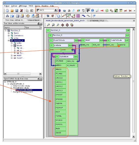
首先是参数定义和计算流程设置部分。在这个研究案例中我们定义了16个可能影响核电站严重事故过程的输入参数以及1个作为研究对象的输出量。这些输入和输出需要首先和计算流程一起被定义到YACS当中,最终生成一个xml格式的计算流程文件。如下图所示,计算流程包括所有的输入和输出变量(分别放在EtudeToCode以及CodeToEtude节点里),计算单元 (MAAP节点) 以及它们之间的逻辑和数据关联。之后这个流程将被导入到OpenTURNS中作为计算模型来被调用。
第二部分是OpenTURNS负责的不确定性分析。和之前介绍的一样,在OpenTURNS中我们可以定义所有输入变量的概率分布方式和范围,最终确定我们不确定分析的设置。
在正式进入计算步骤的时候我们可以直接通过OpenTURNS的GUI进行操作。由于之前已经将YACS定义的计算流程作为研究模型导入了OpenTURNS,在进行不确定分析时OpenTURNS中模型的调用将通过执行所导入的YACS流程来进行,同时YACS设定的并行方式也能在OpenTURNS的执行中得到执行。比如接下来我们要做的集中趋势分析,就可以通过GUI设置和操作。
随后OpenTURNS的计算结果可以以各种可视化方式得出,包括概率分布函数PDF,累积分布函数CDF,散点图等多种表现方式。
如之前所说,在实际研究中我们可以运用不确定性分析法研究安全事故中不同参数变化对结果的影响,以下我们展示MAAP,Salome YACS和Salome OpenTURNS耦合研究核安全事故处理应对措施的不确定性的实际结果。下图展示了熔融物堆内滞留(In-Vessel Retention, IVR) 策略下反应堆压力容器熔毁的可能性随着措施操作延迟量的累计概率分布。
下图是熔融物堆外滞留(Ex-Vessel Retention, EVR)策略下安全壳被熔融物熔穿的距离随操作延迟量的分布。
Salome YACS 和Salome OpenTURNS 的耦合计算极大地方便了大规模不确定性分析的计算和研究。其所包含的简洁清晰的GUI能够让用户十分快捷地对不确定性分析计算进行设置,测试和执行。同时Salome YACS所包含的并行计算管理能够优化大规模并行机上的运算,很大程度地提升了计算效率。最后Salome所提供的后处理方式可以直接将计算结果进行可视化输出,因此用户在计算结果后处理中不需要费过多的心思既能得出想要的结果展示形式。
在接下来的版本中YACS和OpenTURNS的耦合计算将得到进一步优化,使其能够将场参数的变化考虑到不确定性分析当中,同时也会优化后处理部分,使其可以通过耦合Salome的ParaVis模块进行更加复杂的数据处理和分析。
结语
本期简单介绍了YACS模块和OpenTUTRNS模块的应用,SALOME平台所包含的模块和功能还有很多未能详尽地介绍,感兴趣的朋友可以访问Salome的官方网站:https://www.salome-platform.org ,其包含关于该平台的各类资料例如用户手册,技术文件和教程等,能够为软件的理解和使用提供非常重要的参考材料。
以上就是我们本期的内容,我们会有更多软件和案例的介绍,欢迎大家持续关注~
更多资讯可登录格物CAE官方网站
期待您的关注
工程师必备
- 项目客服
- 培训客服
- 平台客服
TOP




















