电机多转速工况的NVH分析!
2021年10月8日 09:37对于电机设计来说,电机的NVH特性是非常重要的。电机的噪声中主要包含三种成分:电磁噪声、机械噪声、流体噪声。对汽车驱动电机来讲,电磁噪声是电机三大噪声源的主要部分。电磁噪声主要由电机定子转子之间的气隙磁场产生的电磁激振力作用定子齿上,使定子铁心及机壳产生振动响应,从而通过机壳周围空气向外辐射噪声。电磁噪声从CAE仿真的角度来讲,它是一个非常典型的多物理场耦合的问题。
本文将着重介绍利用Ansys2019R2最新版本的最新技术,如何实现电机多转速工况下由电磁力引起结构振动噪声的分析流程(之前版本只限于某个指定转速工况下的电磁振动噪声分析,无法自动实现多转速工况下的分析流程及噪声瀑布图的输出;而Ansys2019R2可以实现这个功能)。另外本文下面显示的模型仅供为了说明分析流程之用。
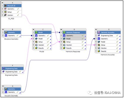
首先、在Workbench平台中搭建电机整个多物理场耦合的NVH分析流程。
Workbench平台中搭建电机多物理场耦合的NVH分析流程
然后、在Maxwell中建立电磁场模型,并对电机转速进行参数化设置:
电磁场模型 电机转速变量
电机转速参数化(这里离散为10个转速工况)
求解时间等变量的设置:
求解时间和时间步长设置
对Optimetrics——DesignXplorerSetup进行设置:
对DesignXplorerSetup进行设置
取出定子齿尖部分进行加密分网:
切割出定子齿尖并加密分网
开启谐波力计算选项Enable Harmonic Force…,勾选定子各个齿尖电磁力输出和电磁力输出方式Type(注:Object Based——集中力方式,Mesh Based:——面力密度方式)
勾选谐波电磁力输出
接着、在Mechanical中建立定子结构有限元、进行模态分析、基于模态叠加法的谐响应分析;在ANSYS新版本中谐响应分析的Analysis Settings增加了“Multiple RPMs”功能选项,即可以将Maxwell计算的多个转速工况的电磁力全部传递到Mechanical中。
谐响应分析Analysis Settings设置“Multiple RPMs”
多个转速工况(10个转速工况)的电磁力全部传递到Mechanical中
可检查传递过来的电磁力的大小(不同频率下的幅值和相位角)
最后、进行Mechanical中的声学分析Harmonic Acoustics: 创建定子机壳周围空气域为声场域,定义声场辐射边界条件,直接导入上一步结构谐响应分析获得的各个转速工况下定子机壳外表面振动速度激励,作为声场分析的激励源。
建立声场域和辐射边界条件
导入上一步结构谐响应分析获得的各个转速工况下定子机壳外表面的振动速度,作为声场激励
获得噪声测试点处的声压级瀑布图
工程师必备
- 项目客服
- 培训客服
- 平台客服
TOP




















