ZEMAX | 如何共享 OpticStudio 文件
2021年11月16日 11:57快速指引
共享设计文件是光学产品设计工作流程的一个组成部分。本文将介绍建议的共享步骤,以确保在共享 OpticStudio 文件时,所有必要的信息都被正确打包。这包括有关如何使用 Zemax Archive 文件和 Project Directory 结构(在 OpticStudio 21.3 中可用)的说明。
要共享 OpticStudio 设计,请按照以下步骤操作。更详细的信息包含在之后的部分中。
File...Save As。创建一个新文件夹并将您的OpticStudio镜头文件保存到该位置。
File...Convert to Project Directory。这将创建和捆绑项目特定的支持文件,如材料目录。
File...Create Archive。这就像压缩所有必需的文件,无论它们位于Zemax文件夹结构中还是您的项目目录中。这将创建一个.ZAR 文件。
将.ZAR发送到所需的目的地。
File...Load Archive。在目标机器上加载存档,这将完全按照原机器上保存的方式打开光学设计。
保存镜头文件
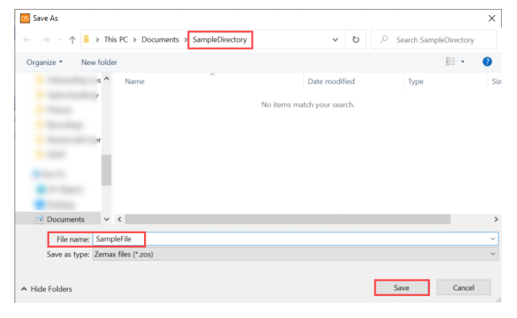
如果您已经创建了一个新模型并且是第一次保存,请选择 File...Save As。在您希望放置所有项目数据的位置创建一个新文件夹。为您的文件命名,然后点击“保存”。默认选项是将文件保存为安全二进制格式 (.ZOS)。如果需要,您可以选择将文件保存为旧文本格式 (.ZMX),但这样做会生成警告消息,因为 ZMX 代表旧文件格式。
这将在新文件夹中创建一个具有您给定名称的 .ZOS(或.ZMX)和 .ZDA 文件。.ZOS (.ZMX) 文件包含您的镜片设计,.ZDA 文件包含您的显示配置、打开的窗口和镜片文件中的设置。
使用 Project Directory 组织支持文件
除了镜头和会话文件之外,在 OpticStudio 中建模的系统还使用许多支持文件。
在 OpticStudio 21.3 或更新版本中,建议您在 Project Directory 系统中组织文件。Project Directory 允许您捆绑重要的支持文件,以便可以在逐个项目的基础上轻松访问和操作它们。
要创建 Project Directory,请查看到File...Convert to Project Directory。
这将为模型中使用的受支持文件类型创建其他文件夹。
使用存档 (.ZAR) 打包文件
可能并非系统中使用的所有文件都包含在 Project Directory 中。因此,不建议您压缩 Project Directory 文件夹以与其他人共享。而是通过单击 File...Create Archive 来创建 Zemax 存档文件 (.ZAR)。存档文件打包了您设计所需的所有文件,无论它们位于 Zemax 文件夹结构中还是您的项目目录中。
您可以将存档文件保存在您的项目目录中,以便将该系统的所有文件保存在一起。或者,它可以保存到任何位置;除了少数例外(如下所列),存档文件包含与您的系统相关的所有内容,因此它不需要与任何其他文件位于同一位置即可运行。
存档文件不包含以下文件:
-
Zemax 编程语言宏 (.ZPL) -
ZPL 求解或 ZPLM 评价函数操作数中使用的宏将包含在存档中 -
容差脚本 (.TSC) -
公差文件 (.TOL) -
评价函数 (.MF) -
网格垂度/网格相位数据文件 (.DAT)
打开存档文件
要打开 Zemax 存档文件,请在另一个 OpticStudio 中单击 File...Load Archive。.ZAR 可以位于任何可读的位置,它的位置并不重要。
如果要创建新的 Project Directory,请在 “Restore from Zemax Archive (ZAR) File” 窗口中,在 “To Folder:” 设置中选择 Browse。在以下窗口中,创建一个新文件夹来托管 Project Directory,然后单击 OK。
加载后,存档中的文件将被复制到其新文件夹位置,然后系统将在 OpticStudio 中打开。系统保持与原来相同的项目目录设置。
错误信息
加载存档文件时,您可能会看到以下消息。
The ZAR file was made by a newer version of OpticStudio/OpticsViewer than the one currently running and cannot be restored.
如果您收到此消息,则可能意味着存档文件包含二进制 ZOS 文件,并且您运行的 OpticStudio 版本早于 OpticStudio 21.3 。二进制 ZOS 文件与早期版本的 OpticStudio 不兼容。要解决此问题,您可以:
下载并安装 OpticStudio 21.3 之后的 OpticStudio 版本。
如果您无法安装较新的版本,请让最初共享该文件的人将其保存为ZMX格式。
· 扫码关注我们 ·
如果您对产品感兴趣,或需要技术支持,欢迎致电垂询!
电话:027-87878386
邮箱:market@ueotek.com
宇熠精选
关注武汉宇熠视频号 查看更多精彩视频
武汉宇熠科技是 ZEMAX 中国区官方指定代理商,提供 ZEMAX 光学设计软件的培训、销售、技术支持、二次开发、解决方案及 ZEMAX 软件相关全方位定制服务。有关 ZEMAX ,您可以点击文末“阅读原文”了解更多信息,或致电垂询武汉宇熠工作人员:
销售热线:027-87878386
咨询邮箱:sales@ueotek.com
光机解决方案
电话:027-87878386
邮箱:sales@ueotek.com
网址:www.ueotek.com
长按识别二维码关注
Zemax 中国区代理
Solidworks 增值经销商
MCGrating 光栅设计软件
OOFELIE::Multiphysics 多物理场仿真分析软件
Optiwave 光通信设计软件
nPower 软件
ASLD 高级固体激光器设计及仿真软件
武汉宇熠科技有限公司
👇点击阅读原文咨询产品或者技术支持。
工程师必备
- 项目客服
- 培训客服
- 平台客服
TOP




















