TechWiz LCD 1D应用案例:单畴VA显示模式
浏览:1282
VA模式是液晶显示器常见的几种显示模式之一,其特点是液晶分子垂直配向,这种面板对比度比较好,价格也比较便宜,通常用在电视上,接下来我们就来模拟一下简单的单畴VA结构
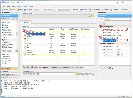
1.堆栈结构
堆栈层及层信息
2.建模过程
2.1创建堆栈结构
2.2更改参数设置
3.结果分析
3.1电压与透过率关系曲线
3.2视角透过率的极坐标图
技术邻APP
工程师必备
工程师必备
- 项目客服
- 培训客服
- 平台客服
TOP




















