Ansys Speos | Speos Meshing 网格最佳实践
2025年1月23日 17:25概述
网格划分是在各种计算应用中处理3D几何的基本步骤:
- 表面和体积:网格允许通过将复杂的表面和体积分解成更简单的几何元素(如三角形、四边形、四面体或六面体)来表示复杂的表面和体积。
- 模拟和渲染:网格是创建离散域的关键。这个领域用于数值模拟,允许模拟物理现象,如应力分布、传热、流体流动,以及光学几何界面上的折射、衍射、散射。
- 计算机辅助设计(CAD):在CAD系统中使用网格来表示三维模型和曲面。在设计过程中,CAD模型经常使用网格来有效地存储、操作和可视化几何信息。下面是一个用网格制作的汽车前部的例子,用简单的元素构建复杂的形状。
总体介绍
在计算机图形学和计算几何中,3D网格是指定义三维对象的形状和结构的节点、边和面的集合,网格划分是创建这种表征的过程,它包括将3D空间划分为离散的元素,以近似目标的几何形状。3D网格的一些关键项:
- 节点(或顶点):在3D空间中定义网格元素角的点。
- 边(或线):连接顶点并形成网格元素的边界。
- 面(或多边形):由边缘闭合环定义的平面,在3D网格中,面通常是三角形或四边形。
网格划分需确定如何分布节点并将它们连接起来以形成近似被建模对象形状的元素。
在Speos中使用网格
Speos使用网格划分来生成几何的离散元素。Speos基于三角形曲面网格划分,该方法在计算机辅助设计(CAD)软件中得到了广泛应用。由于Speos可以嵌入到各种CAD环境中,它依赖于来自CAD的网格算法。这意味着,相同的网格值,网格表现从一个CAD平台到另一个CAD平台是不同的。
Speos使用表面网格而不是体积网格,因为面网格比体积网格算法更容易管理,为大型和复杂的几何图形提供了更好的分析效率。
1.Speos网格参数
有两种方式编辑Speos网格参数。通过模拟(正向,逆向,交互式)选项,或通过局部网格定义。这两个选项依赖于相同的参数,仿真选项中的参数影响在仿真中分配的所有几何形状。局部网格定义中的参数只影响分配给它的几何形状或面。这些参数优先于仿真参数中指定的一般网格参数。
2.参数
参数化网格的方法有三种:
- SAG:控制表面网格和几何形状。Sag对应于一个表面偏差。它适用于面或边缘弯曲的情况。当面为平面且所有边均为直线时,Sag无作用。
- Step:控制三角网格段的长度。Step对应于网格最大边缘长度。较小的网格Step值生成的三角形具有较小的边缘长度,这会增加结果的准确性。
- Angle角度:角度控制网格三角形所有法线的最大角度公差。从理论上讲,当表面是弯曲的时候,角度越小,三角形就越小。
3.Meshing模式
Speos提供了三种网格模式,它们决定几何图形如何网格化,适用于SAG公差和Step步长。
- Proportional to face,与face面成比例,调整对象的每个面的大小。
其中,Length长度值对应于面边界框(下图中蓝色突出显示的正方形)的对角线长度。
SAG值是用户作为输入参数提供的值。
优点: 多线程 可能在特定区域获得更好的分辨率网格。 与每个面成比例的Sag/Step。 网格需要的面,可用于非流形面/对象(独立面/分割面) 缺点: 网孔不水密(不完全闭合)的风险 |
- Proportional to body,与body 体成比例,调整到对象体的大小。
其中,Length长度对应于Body Bounding Box(下图中蓝色突出显示的平行六面体)的对角线长度。
SAG值是用户作为输入参数提供的值。
优点: Sag/Step与body体成正比 水密网格 比Fixed模式的点/边更少,性能更好 缺点: 不是多线程 有可能得到一个粗糙的网格警告,需要进一步局部网格划分 |
- Fixed固定,无论物体的大小或形状如何,网格大小都保持不变。
优点: 简单的网格 水密网格 缺点: 不是多线程 比Propertional to body 有更多的点/边 需要更多的RAM资源 |
水密性原则
“水密”一词传达的意思是网是完全封闭的,就像一个水密容器。实际上,水密网格可以确保模型中没有开放的表面或缝隙,这对于精确的物理模拟和逼真的渲染非常重要。
当网格元素(面、段和节点)之间没有间隙或重叠时,网格被认为是水密的。下面是快速诊断的可视化:
- 缩放敏感对象区域(如边缘或角落)的3D视图。
- 激活预览网格(右键单击在模拟或局部网格中选择的物体/面)
- 检查局部三角形是否在面的边缘/角上公共节点。
- 如果是:网格是水密(右图)
- 如果没有:网格不水密(左图)
Non-watertight mesh |
Watertight mesh |
在Speos中使用非水密网格的常见后果是模拟期间的高错误率。当网格中有孔洞时,射线通过孔洞传播,直接归类为误差射线。可以在模拟运行期间或在模拟完成后生成的HTML报告中看到错误百分比。
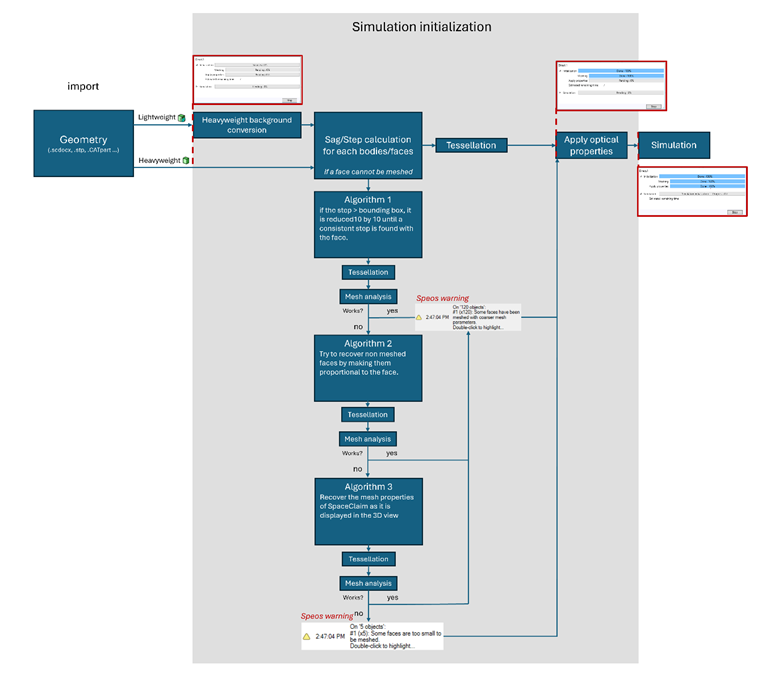
常见的网格警告
识别警告信息并了解它们的来源,当speos未能应用用户定义的网格时,在模拟初始化阶段出现网格警告信息。有两种警告类型:
当某些面用较粗的网格参数进行网格划分时出现。 |
|
当某些面根本没有网格化时出现。 |
下面的工作流程解释了这些消息是如何出现的以及出现的原因:
在此基础上分析太小而不能网格化的面,双击警告可以选择受网格影响的所有面,使用以下工具选择定位这些face的位置:
- 复制/粘贴到结构树(Ctrl + C和Ctrl + V)。
- 创建一个群组group,并将其扩展到群组。
- 分析face:
- 使用spaceclaim测量工具。不正确的面可能导致一条线或一个区域具有非正值。
- 使用Check Geometry 选项(仅用于复制/粘贴选项)来查找自相交,拓扑错误,…
网格划分最佳实践
网格划分是模拟模型的关键步骤,花时间在复杂几何形状的模型上,找到好的网格参数是很重要的。如果没有高质量的几何图形作为输入,meshing性能和精度就无法达到最佳。在进行任何网格划分操作之前,请确保按预期导入几何图形。Ansys建议在将其导入Speos之前检查CAD几何形状的质量。一些软件编辑提出了专门用于确保CAD数据质量的工具。
3D表面网格划分指南,考虑以下几点在3D表面上有效的网格划分:
- 三角形质量和宽高比:确保三角形网格元素质量好,并尊重平衡的比例,避免高度扭曲的元素。
- 三角形尺寸渐变:在关键区域逐渐改变网格元素的大小。在复杂的几何形状或高梯度的区域可能需要更细的网格,而在更均匀的区域可以使用更粗的网格,以减少计算成本。
- 网孔密度控制:根据需要控制网格密度。
在复杂的几何形状或复杂大模型情况下,花时间在网格定义上通常可以保证一个好的模型网格,但是这会给剩下的仿真模拟计算部分带来额外的时间。复杂的几何形状(例如球形)中,更精细的网格划分需要更多的三角形;这意味着初始化时间增加了。如果多次迭代模拟以进行扫描参数或初始优化,则使用更粗的网格可能更有效。另一种方法是使用LightBox,将网格体现在lightbox中,在仿真中调用lightbox。
实用的建议
充分利用局部网格,局部网格是一种将特定网格参数“强制”到一组,当一个局部网格应用于一个面,在仿真模拟过程中,Speos将对这组面考虑局部网格属性,而不是全局网格属性(设置在模拟的选项)。局部网格的主要优点是通过提高光路中重要的特定元素的网格精度,为模型带来准确性。
局部网格还能够驱动3D辐照度传感器的分辨率。为了获得均匀一致的分辨率,建议在Fixed模式下使用Step参数。
由于局部网格可能会在网格上产生非水密行为,建议这样设置:
- 在模拟选项中微调全局网格设置-注意创建的每个模拟都有独立的网格参数。如果希望在不同的模拟中使用相同的网格设置,请通过复制和粘贴simulation来复制现有的模拟网格设置。
- 在被光线击中的概率相对较低的几何体上创建一个或几个粗糙的局部网格。
- 为3D传感器创建特定的局部网格。注意一个面不能链接到多个局部网格。
ODX文件导入-应用网格类型
Speos 2024R1版本,针对lens 系统,可以通过Speos ODX工具从OpticStudio导入几何图形。导入的数据有两种元素:
第一是在结构树下的CAD几何图形。
第二是在组件中的网格几何形状。组件中的网格几何必须用于模拟,它们也有自己的网格属性。可以通过右键单击>选项访问它们。
在2024R1中,没有可用的预览网格。如果默认参数不能提供所需的精度,请尝试以下设置:
在2024R2及以后,预览网格是可用的。
工程师必备
- 项目客服
- 培训客服
- 平台客服
TOP




















