首页
学院
直播
问答
悬赏
全部悬赏
发布悬赏
专家入驻
会议
社区
CAE工程师认证
CAE服务
搜索
发布
注册
/
登录
注册领
666
大礼包
光学系统的三维可视化
追光ing
关注
2023年5月5日 17:58
浏览:2092
评论:1
收藏:1
摘要
为了对光学系统的性质有一个基本的了解,对其组件的可视化和光传播的提示是非常有帮助的。为此,VirtualLab Fusion提供了一个工具来显示光学系统的三维视图。这些工具可以进一步用于检查元件和探测器的位置,以及快速了解光在系统内的传播。所应用的三维视图建模技术可与经典的光线追迹相媲美。
如何生成一个系统视图文档
一个光学系统的三维视图可以通过两种不同的方式生成:
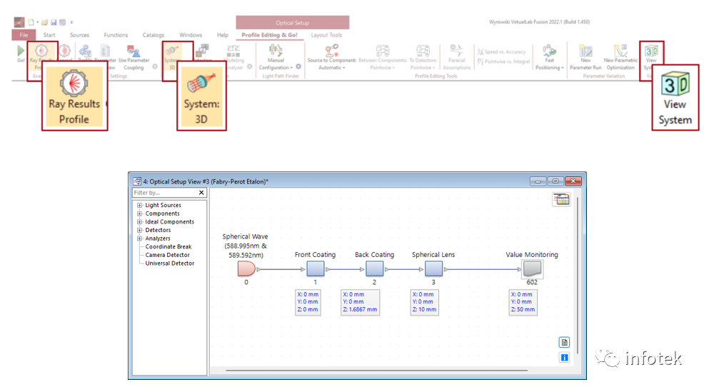
1.使用“光线结果配置文件”并选择“系统:三维”作为结果,然后运行模拟。
2.点击视图系统(仅三维显示组件,没有光传播)。
系统:三维(光线结果配置文件)和三维系统视图
这两种方法的主要区别是,第一种方法还使用光线结果配置文件提供了有关传播光的信息,而后者只显示组件和探测器。我们将在用例的其余部分中集中关注系统三维视图。
系统:光线结果配置文件的三维视图
三维系统视图:不带光线的系统可视化
选项——选择要显示的元件
通过右键单击文档窗口,可以获得一个提供详细选项的菜单。第一个选项“选择要显示的元件”允许配置文档中显示的系统元件(默认情况下,将显示所有元件)。
选项——选择追迹序列
在非序列传播(手动通道配置)的情况下,系统中可以有许多光路可用。“选择追迹序列”选项允许用户选择或取消选择某些传播步骤,以在视图中显示(默认情况下会显示所有光路)。
赫里奥特池的建模
选项——视图设置
视图设置将打开另一个菜单与各种选项来自定义三维视图,如配色方案、视图工具或光线的描绘风格等。
配色方案-背景颜色
可用的配色方案是亮、中和暗。此外,用户可以决定是否包括背景颜色渐变。
色彩方案——组件
组件的表面可以用颜色表示(绿色表示光源,黄色表示组件,红色表示探测器)或无色。可以以透明方式显示它们。
几何——封装
几何图形选项卡涵盖了系统组件的个性化描述,如在镜头系统中,可以显示或隐藏镜片的封装。这些封装也可以以一定的透明度显示。
几何——精度系数
精度系数用于控制显示任意表面的采样点的总数。增加的精度系数可能会使得表面结构更加详细或使得区域边界更清晰。
几何——线框模式
几何——标记
透视
光线视图
多波长的光线视图
对于具有多波长或多模光源的光学系统,也可以通过使用波长的真实颜色或颜色表来根据其特定的波长或模式来描述光线。
理想反射光栅偶极子——第一级次
视图工具
位置提示
为了提高易用性,我们还想强调一些额外的特性。
快速访问提示
文档信息
登录后免费查看全文
立即登录
推荐阅读
【专题课程】ANSA HEXABLOCK六面体网格划分专题(完结)
Wonderful仿真
¥399
通过先进的协同仿真推动电动汽车数字化发展
VI-grade中国
免费
Altair EDEM™离散元仿真技术在越野车辆领域应用网络研讨会
ALTAIR
免费
RFPA系列教学课程
Wang1010
免费
[免费案例]Ensight案例教程分享
Oler
免费
ANSYS-WorkBench基础教程 杂谈01
010101
¥5
WORKBENCH_Dyna 钢管冲击刚性墙
吴文泽
免费
abaqus座椅滚轮拉脱力强度分析
任总
¥90
基于fluent汽车TWC自然对流换热仿真(无声视频)
Natural Awakening、
¥5
04_传递路径分析
lxd161
免费
半导体功能安全分析
Ansys中国
免费
ANSYS speos汽车信号灯案例实操教程
IDAJ中国
¥9.9
ABAQUS桁架结构强度分析
wj_2704
¥500
后保险杠低速碰撞分析
Crisby_Vectory_TrHo
¥70
0#块箱梁托架法施工结构模拟
yudachuan1105
¥200
Abaqus接触类分析(凹陷)一键建接触(简单的一笔)附demo
北斗七星仿真工作室
¥5
Isigh中试验设计与近似模型在优化设计中的应用
TreatLee
¥55
hypermesh教程
黄熊老师
¥39
Hypermesh二次开发系列教程_部件重命名
一段时光
免费
CATIA曲面入门教程
洛必达的微笑
¥2
技术邻APP
工程师
必备
项目客服
培训客服
平台客服
TOP
3
1
1